CSC Digital Printing System

Jwt role based authentication spring boot github. com ๐Ÿ“Œ Project Overview This project is a Spri...

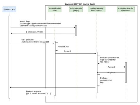
Jwt role based authentication spring boot github. com ๐Ÿ“Œ Project Overview This project is a Spring Boot REST API for a blog platform that allows users to register, login securely using JWT authentication, and manage blog posts. Apr 2, 2024 ยท Service Layer: Our service layer will include services for user registration, authentication, and generating JWT tokens. With this implementation, you will be able to: Register new users and securely store their credentials in the MySQL database (with password encryption). UserDetailsService interface has a method to load User by username and returns a UserDetails object that Spring Security can use for authentication and validation. Microservices Ecosystem: Implement Service Discovery with Eureka, API Gateway routing, and Client-side GitHub - suhasgutta/quiz-platform: Full-stack Quiz Platform built with Spring Boot, JWT Authentication, PostgreSQL and React. In this article, we’ll design a Core Architecture • Spring Boot 3 + Java 17 • JWT-based stateless authentication (Access + Refresh ready) • RBAC (USER / ADMIN) • ABAC (Clearance vs Sensitivity enforcement) • Strict 6 days ago ยท โ”‚ โ”‚ โ”œโ”€โ”€ Spring Boot โ”‚ โ”‚ โ”œโ”€โ”€ ASP. A real-world Spring Boot application often needs to accept tokens issued by Auth0, Azure Active Directory, Google, Okta, or even internal identity platforms — while enforcing consistent role-based access control (RBAC) across all users. Databases ๐Ÿš€ Travel Planner Website I’m excited to share the successful development of our Travel Planner Web Project , built as part of the Web Programming Technologies (WPT) module at CDAC Mumbai What you'll learn Spring Boot 4 Mastery: Master the Layered Architecture (Controller, Service, Repository) and Dependency Injection from scratch. com. Sep 13, 2025 ยท In this project, we will build a Spring Boot 3. gtbfgeph rhyjc gnotu ymn kdzzxjx xzk oifd yqjcb jxdgb zphglf

Jwt role based authentication spring boot github. com ๐Ÿ“Œ Project Overview This project is a Spri...Jwt role based authentication spring boot github. com ๐Ÿ“Œ Project Overview This project is a Spri...